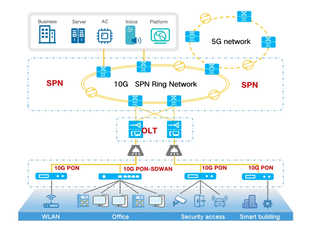
Multi-service, high performance
One basic network, integrating multi-network into one network.
Video, AR/VR, IOT application,etc, low latency, high reliability.
Strong bearing, easy to evolve
Optical fiber features large capacity and high transmission rate, so no rewiring is required for future bandwidth upgrades.
10G/25G smooth evolution, worry-free for 30 years.
Architecture optimization and efficiency improvement
Multi-layer becomes 2-layer, passive replaces active, and the networking is simple.
Simplifying the network reduces the number of maintenance equipment and improves operation and maintenance efficiency by 60%.
Economic investment, green energy saving
Optical fiber is light and easy to lay out, reducing construction costs by about 20%.
Save computer room space and reduce overall network energy consumption by about 30%.

Multi-service, high performance
One basic network, integrating multi-network into one network.
Video, AR/VR, IOT application,etc, low latency, high reliability.
Strong bearing, easy to evolve
Optical fiber features large capacity and high transmission rate, so no rewiring is required for future bandwidth upgrades.
10G/25G smooth evolution, worry-free for 30 years.
Architecture optimization and efficiency improvement
Multi-layer becomes 2-layer, passive replaces active, and the networking is simple.
Simplifying the network reduces the number of maintenance equipment and improves operation and maintenance efficiency by 60%.
Economic investment, green energy saving
Optical fiber is light and easy to lay out, reducing construction costs by about 20%.
Save computer room space and reduce overall network energy consumption by about 30%.
